Qwen3.5 Reimplementation for Educational Purposes
Press Space for next Tweet
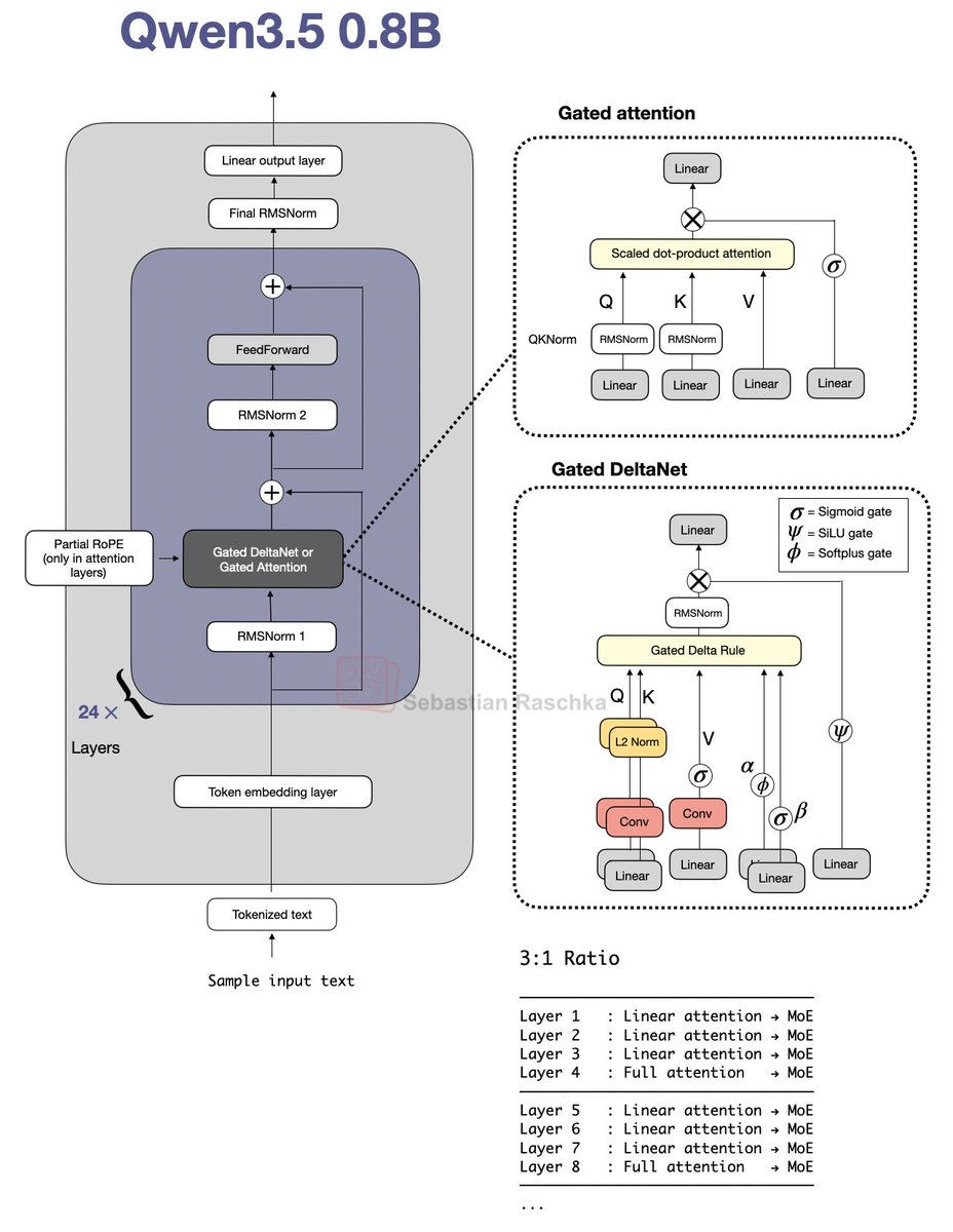
A small Qwen3.5 from-scratch reimplementation for edu purposes: https://github.com/rasbt/LLMs-from-scrat… (probably the best "small" LLM today for on-device tinkering)

Topics
Topics
We doomscroll, you upskill.Get the stories and ideas that matter
slop ⇢ substance ⇢ signal5 minutes a week, zero spam.